HaikuVM - Java VM для Arduino

Обсуждаем Arduino, Raspberry Pi и другие электронные компоненты и проекты DIY
Ответить
Аватара пользователя
Mr.Kubikus
Сотрудник ПАКПАК
Сообщения: 1029
Зарегистрирован: 22 окт 2010, 23:57

HaikuVM - Java VM для Arduino

Сообщение Mr.Kubikus »

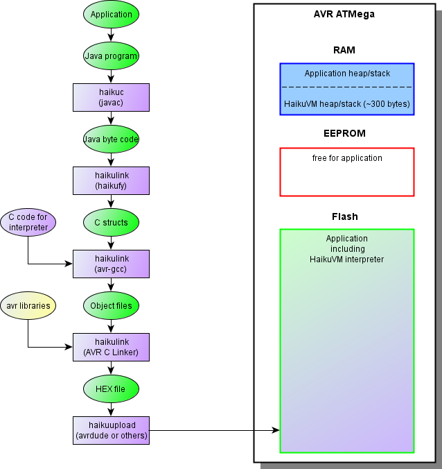
Проект HaikuVM позволяет запускать программы, написанные на языке Java, на контроллерах семейства Arduino.
overview.png
overview.png (53.14 КБ) 64135 просмотров
Подробности на сайте проекта HaikuVM.
С уважением, Григорий
GitHub FB ВК
Ответить